Animint

  Anime & manga

 
 
“Animint traite des dessins animés japonais et du manga. Outre ce blog, le site comporte plusieurs milliers de pages de texte illustré.”

Installation d'un serveur NAS maison

Par le :: Divers

2025

Au fil des années, j'ai fini par avoir quelques ordinateurs chez moi, sans compter ceux fournis par mes employeurs, auxquels s'ajoutent des vieux portables hérités et pour le moins vétustes mais avec des photos de famille à récupérer dessus et à partager avec d'autres personne. Certaines machines peinent déjà sous Windows 10 donc poser un Windows 11 dessus me semble perdu d'avance alors qu'elles tiendraient le coup avec un système d'exploitation plus léger mais encore faut-il pouvoir sauvegarder les données utiles avant.
 
En pratique, j'ai fini par détourner un disque dur externe que j'utilisais initialement comme backup pour gérer les transferts de fichiers de l'un à l'autre, avec une gestion calamiteuse des photos, vidéos et autres documents, copiés non pas en double mais souvent en triple, voir plus entre les PCs et mêmes différents disques sur un même ordinateur. À cela s'ajoute que la connexion s'effectue via USB : Cela passe encore sur les machines avec un port USB 3.0 mais les gros transferts deviennent laborieux sur les vieux ordinateurs. 
J'en suis arrivé à la conclusion d'avoir au moins une base centrale, sachant en plus que certaines machines – et leurs disques – allaient inexorablement vers leur fin de vie sans espoir de recyclage fonctionnel comme j'ai pu le faire avec d'anciens portables de bonne facture. D'où l'idée de me tourner vers une solution du genre Network Attached Storage ou NAS dès cet automne, en profitant des promotions lors du Black Friday et de la fête des célibataires en Chine.
 
Le matériel
 
Il existe des solution clef en main de bonne facture mais souvent avec un système propriétaire et surtout extrêmement limité en mémoire vive pour les modèles non professionnels, en dessous de n‘importe quel mini pc. Les spécialistes diront qu'une petite configuration suffit largement et que ces produits sont optimisés pour économiser l'énergie, mais je voulais avoir une machine capable de travailler un minimum donc je me suis orienté vers l'assemblage d'un PC avec 16 Go de RAM, avec beaucoup d'espace disque et qui consomme modérément, plutôt qu'un NAS pur et dur
 
Si j'étais motivé pour assembler les différents composants, je l'étais moins pour participer au jeu de la récupération pour dénicher par exemple un vieux boîtier et le transformer en rack à disques, ou bien encore pour recycler une carte mère avec de la DDR3. J'ai hésité à réutiliser une petite tour PC que j'avais, mais la ventilation insuffisante m'a fait abandonner cette option. 
 
Dans le choix de matériel neuf, le boîtier Jonsbo N4 me plaisait bien mais sauf à rajouter des ventilateurs en imprimant des pièces en 3D, des témoignages se plaignaient de la trop forte chaleur dès qu'il y avait les 4 disques possibles dedans. J'ai joué la sécurité en prenant un Fractal Design Node 804, surdimensionné dans l'immédiat mais sans flux d'air avec les seuls ventilateurs d'origine, s'il n'est pas rempli de disques à ras bord. En revanche, je stresse toujours un peu en le déplaçant à cause de sa paroi vitrée alors que j'en ai rien à faire de pouvoir voir l'intérieur et que le bestiau pèse son poids une fois rempli. 
 
NAS
 
Sur les vidéos partagées sur internet, certains prennent des processeurs AMD dernier cri et se retrouvent finalement avec une configuration de PC classique avec un duo processeur / carte mère qui dépasse les 100 W en vitesse de croisière, avant même de brancher les disques. J'ai plutôt opté pour des puces Intel très peu énergivores, intégrées dans une carte mère du constructeur chinois CWWK, n'ayant pas vu l'équivalent en occident.
 
À ce sujet, il faut non seulement avoir un minium de connaissance technique mais être aussi familier des arcanes du commerce en ligne. Les produits de CWWK sont commercialisés sous des marques différentes qui peuvent apparaître brièvement sur les marketplaces de sites européens avec de toute manière des envois depuis la Chine qui n'inspirent pas du tout confiance donc autant se fournir directement à la source. 
 
La logique serait de passer par la boutique en ligne internationale du constructeur mais évidemment ce serait trop simple : il y a l'air d'y avoir deux sites web légitimes sans savoir lequel est vraiment le bon et dans les 2 cas, plusieurs commentaires de personnes sur internet indiquent de longs temps d'attente pour les expéditions de leurs commandes, avec des témoignages qui se sont interrompus au début de l'année 2025. 
 
Honnêtement, je me demandais si CWWK n'avait pas cessé son activité mais en fait l'astuce est de passer par le site Ali Express, où le même constructeur est beaucoup plus réactif. Bref, avec ces informations, la période de promotion du 11/11 et la protection des acheteurs – au moins si rien n'est envoyé – je suis passé par Ali Express et cela s'est bien déroulé. En revanche, moins d'un mois après l'achat, je constate que le modèle de carte mère que j'ai choisie est en rupture chez CWWK donc cela a été limite pour l'obtenir.
 
NAS
 
La carte est clairement orientée NAS DIY avec ses ports SATA pour les disques, ses ports réseaux haut débit et son processeur i5 ancienne génération à 15W mais encore au dessus des performances des récentes puces N150. Rester en DDR4 a évité de me ruiner étant donnée la flambée des prix de la RAM et je me félicite aussi d'avoir prix des disques NVME de marque et en promotion en novembre. Sur mon NAS, ces derniers me servent surtout pour la couche logicielle alors que j'ai pris des disques mécaniques pour la plupart des données.
 
Il y a encore un an, j'hésitais à franchir le pas avec une machine avec des disques durs mécaniques car les mini NAS offraient du rêve avec leur format riquiqui basés sur des disques NVME. Je pensais naïvement jouer la montre en supposant que les prix allaient baisser mais c'est tout l'inverse qui s'est produit et ce n'est pas près de s'arranger. Pour rappel, il y a une énorme tension sur le marché des mémoires à cause de la demande liée à l'intelligence artificielle et les fabricants redirigent en plus leur production vers le type de mémoire consommée par les IA, au détriment des autres produits notamment ceux pour les ordinateurs des particuliers. Ce mois-ci, Micron a ainsi annoncé se retirer du marché grand public et faire disparaître sa marque Crucial, ce qui ne va pas atténuer la pénurie.
 
Sur la carte mère, j'ai aussi retenu la présence d'un port PCI Express qui m'a permis d'installer une carte Wifi 6. Ne pas se brancher en filaire peut sembler une hérésie au vu de la différence de débit mais il y a une place pour le NAS sous la plafond de mon garage, juste en dessous de la pièce où est le routeur internet et la source Wifi en 5 GHz, avec des murs et un sol qui laissent gentiment passer les ondes. Le propriétaire précédent avait installé tout un réseau de fils, ce qui était laid au possible – avec des fils finalement en panne quand j'ai investis les lieux – mais j'ai retenu la socle en hauteur prévu pour le NAS, un endroit discret et à l'abri.
 
L'assemblage du NAS s'est fait sans trop de mal même s'il a fallu fouiner sur le net comment effectuer certains branchements sur la carte mère chinoise qui était livrée sans aucune documentation mais elle était suffisamment standard pour permettre de s'y retrouver. 
 
Sur le plan financier en optant pour du neuf, entre le boîtier, la mémoire, l'alimentation, la carte mère et le processeur, j'ai dépassé allègrement les 300€ ce qui est le budget pour un NAS 2 baies convenable mais j'ai un potentiel plus grand, notamment en terme de disques.
 
L'installation logicielle
 
Le débat habituel autour des NAS est de savoir s'il faut mieux opter pour TrueNAS ou OpenMediaVault mais pour mon usage, j'étais parti pour regarder CasaOS que je connaissais juste via des vidéos qui vantaient la facilité de gestion. Le retournement de veste de l'éditeur qui abandonne le produit opensource au bénéfice d'un ZimaOS plus propriétaire m'a quelque peu refroidi et j'ai opté pour ce que je connaissais en prenant Ubuntu Server. 
 
La carte Wifi a été reconnue du premier coup – vraiment du plug & play – mais il a fallu forcer une configuration pour qu'elle reste sur le signal en 5 Ghz 10 fois plus rapide que le signal en 2,5 Ghz qui est plus simple à capter.
 
J'ai monté mes disques de manière basique sans chercher à faire une quelconque combinaison en RAID. De toute manière, je commence modestement avec deux disques durs de stockage et logiquement, vu que j'ai achetés ces 2 disques Ironwolf en même temps, ils devraient tomber en panne dans les mêmes eaux si cela arrive donc cela ne sert à rien de compter sur l'un pour rattraper l'autre. Je me laisse un peu de temps avant de me procurer d'autres disques et j'aviserai à ce moment là. Cela me forcera aussi à bien faire mes backups sans croire à la magie d'une restauration grâce au RAID. J'utilise en plus une solution dans le cloud pour conserver une copie de mes fichiers les plus importants, tels que mes masters pour gérer les anniversaires. ^_^;
 
NAS
 
Sur le NAS, j'ai surtout mis en route un NextCloud pour le partage de fichiers et un Jellyfin pour la distribution multimédias, chacun encapsulé dans son container docker. Je trouve que le client de synchronisation bidirectionnel de NextCloud est lent pour faire de simples transferts de fichiers donc je préfère passer par du sFTP quand je n'ai pas déjà de rsync installé sur le poste client. Je n'ai jamais réussi à faire fonctionner WebDAV correctement depuis mes ordinateurs sous Windows qui est l'autre option de connexion géré par NextCloud.
 
Finalement, je suis à l'aise pour gérer mes containers docker en ligne de commande et à l'aide des fichiers docker compose donc autant rester simple. Certaines configuration sont en plus pleines de subtilités sur les droits, avec des volumes partagés entre NextCloud, Jellyfin et SFTP donc je doute que j'aurai obtenu le même niveau de résultat avec une interface graphique plus abstraite.
 
L'architecture réseaux
 
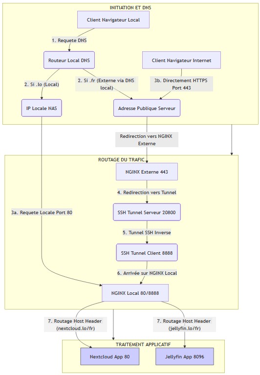
Un de mes besoins au départ était de pouvoir exposer une partie de mes services NAS à l'extérieur pour le partage de fichiers par exemple. Mon fournisseur d'accès est cependant adepte du Carrier-grade NAT donc c'était mort pour configurer un accès direct depuis internet. J'ai cependant des serveurs avec IP fixe le réseau externe et l'un me sert d'intermédiaire et de serveur frontal pour le NAS. Avoir la main sur un domaine de site et ses sous-domaines, permet de configurer un accès web classique sans avoir à exposer des ports exotiques. Le NAS doit cependant initier et gérer la connexion car il peut voir le serveur intermédiaire mais l'inverse est faux.
 
Cela fonctionne bien mais appeler l'url publique des services du NAS depuis le réseau local est un détour inutile : la connexion sort sur internet pour joindre le serveur intermédiaire avant de revenir sur le NAS. Il faut beaucoup mieux joindre le NAS directement en local. J'ai configuré le routeur pour réserver une IP fixe en local pour le NAS.
 
Je pourrai me contenter d'appeler les services directement en interrogeant cette adresse IP en indiquant les bons ports des services. J'ai trouvé ceci un petit peu fastidieux à retenir – surtout les numéros de port des différents services - donc j'ai activé un serveur DNS local sur le NAS dont la seule tâche et de lier des noms canoniques fictifs avec son adresse IP locale. J'ai déclaré le NAS en tant que serveur DNS sur le routeur qui mène à internet, ce qui fait que toutes les machines branchées sur ce même routeur en local connaissent le nom de domaine fictif et que cela mène au NAS.
 
NAS
 
J'appelle ainsi les services du NAS directement en local en jouant aussi sur les sous domaine fictifs pour utiliser les interfaces web sans me soucier du port. Cela me permet d'économiser la bande passante du serveur intermédiaire.
 
Et maintenant ?
 
Le serveur NAS est en service et je le remplis progressivement avec les données des divers ordinateurs et surtout de mon disque externe pour que ce dernier reprenne son rôle d'origine de support de sauvegarde sans être encombré par des fichiers finalement sans importance. 
 
NAS

Discuter de ce billet sur le forum - - Laisser un commentaire »

Cet article vous a plu?

Faites-le connaître ou votez pour cet article sur les sites suivants :

Ajoutez votre commentaire:

Merci de bien vouloir soigner votre orthographe et de proscrire le style SMS.


Le code HTML est affiché comme du texte et les adresses web sont automatiquement transformées.

 

↑ Haut de page